Archived Forms Tab

Overview

The Archived Forms tab gives you a simple, searchable place to find draft forms that have been archived in Salus. It allows authorized users to quickly locate and restore archived drafts when needed.

Archived forms in Salus are not deleted. Instead, they’re moved into an archived state, similar to a trash or recycle bin on your computer. This ensures all form data is preserved, even if a form is archived accidentally.

Draft forms can be archived either automatically through the auto-archive feature or manually when a draft is 'deleted'.

Related feature:
Archived drafts are created automatically using the Auto-Archive Draft Forms feature.
👉  Auto-Archive Draft Forms


What Forms Appear in the Archived Tab?

The Archived Forms tab contains draft forms only, no submitted or completed forms.

Draft forms can appear in this tab in two ways:

  • Automatically, through the Auto-Archive Draft Forms feature

  • Manually, when a user 'deletes' a draft form

Archived drafts:

  • Do not affect reporting or active datasets

  • Can be restored at any time by authorized users


Who Can Access the Archived Forms Tab?

The Archived Forms tab is available to users with the following access levels:

  • Full Access (ie. Company Admins)

  • Site Access (ie. Foremen)

Permission details

  • Company Admins can:

    • Access the Archived Forms tab

    • Restore archived draft forms

    • Configure the Auto-Archive Draft Forms feature

  • Site Access users can:

    • View and restore only archived draft forms associated with sites they have access to

    • They cannot turn the auto-archive feature on or change its settings


Where to Find the Archived Forms Tab

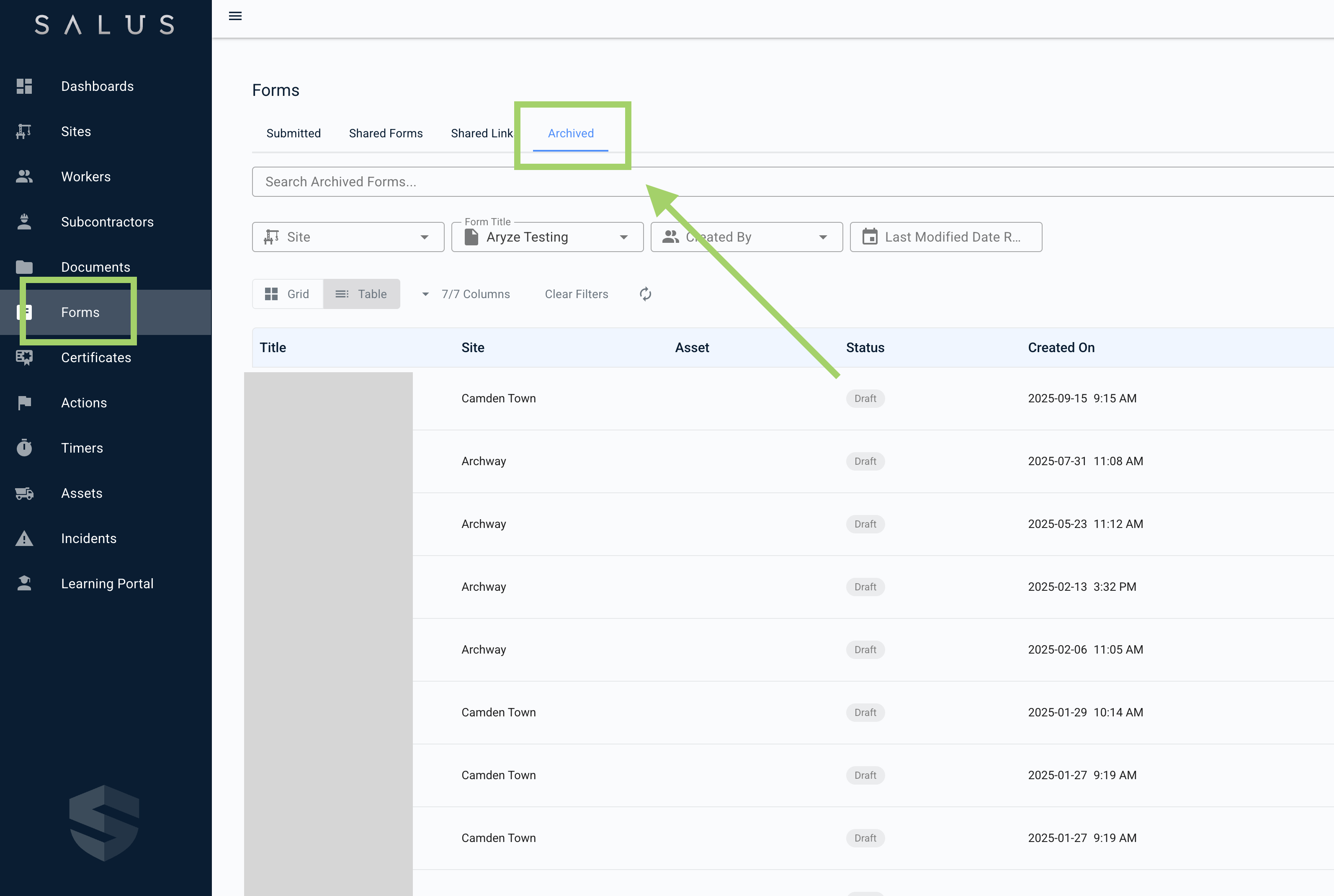
You can access archived forms by navigating to:


Forms → Submitted Forms → Archived


Searching Archived Forms

The Archived Forms tab includes an exact-match search to help you quickly find specific archived drafts.

You can search by:

  • Form name

  • Form ID

  • Site name

📌 Search results must match the entered value exactly.


Filtering Archived Forms

You can apply multiple filters at the same time to narrow down your results.

Available filters include:

  • Site

  • Form title

  • Created by

  • Last modified date range


Available Actions in the Archived Forms Tab

From the Archived Forms tab, users can view high-level form details (but not the form itself) and restore archived drafts.

Restoring an Archived Form

  • The Restore option is located in the right-most Actions column

  • Once restored:

    • The form returns to the Submitted Forms tab

    • It appears in Draft status

    • The form is fully accessible and viewable again


FAQs

Are archived forms deleted?
No. Archived forms are retained and can be restored at any time.

Can I open or view a form while it’s archived?
No. Archived forms must be restored before they can be viewed or edited. Restored forms are available in the 'Submitted' tab of the Forms section. 

Who can restore archived forms?
Users with Full Access or Site Access permissions.

Why can’t I see all archived forms?
Archived forms are only visible if you have permission to access the site they’re associated with. Site Access users will only see archived drafts for sites they have access to, while Company Admins can see all archived forms across the company.

Do archived forms affect reporting or data?
No. Archived draft forms do not affect reports or active form data.

Why do I see a draft here that I deleted manually?
When a draft form is deleted, it isn’t permanently removed. Instead, it’s moved to the Archived Forms tab. This applies to drafts archived automatically and drafts deleted manually, ensuring forms can be restored if needed.

Was this article helpful?
0 out of 0 found this helpful